PHP 7.4 added support for preloading. To make a long story short, it gives you extra performance for free. Symfony 4.4 made it easy to benefit from this feature in your projects.
You might wonder how easy it is to benefit from it? It is actually surprisingly
easy. When a new Symfony project is created, Flex will create a config/preload.php file to help PHP preload some PHP files. To enable preloading, you must tell PHP where this
file is stored in its php.ini configuration file:
1 2
# from the symfony/framework-bundle recipe
opcache.preload=/app/config/preload.php
    That's it!
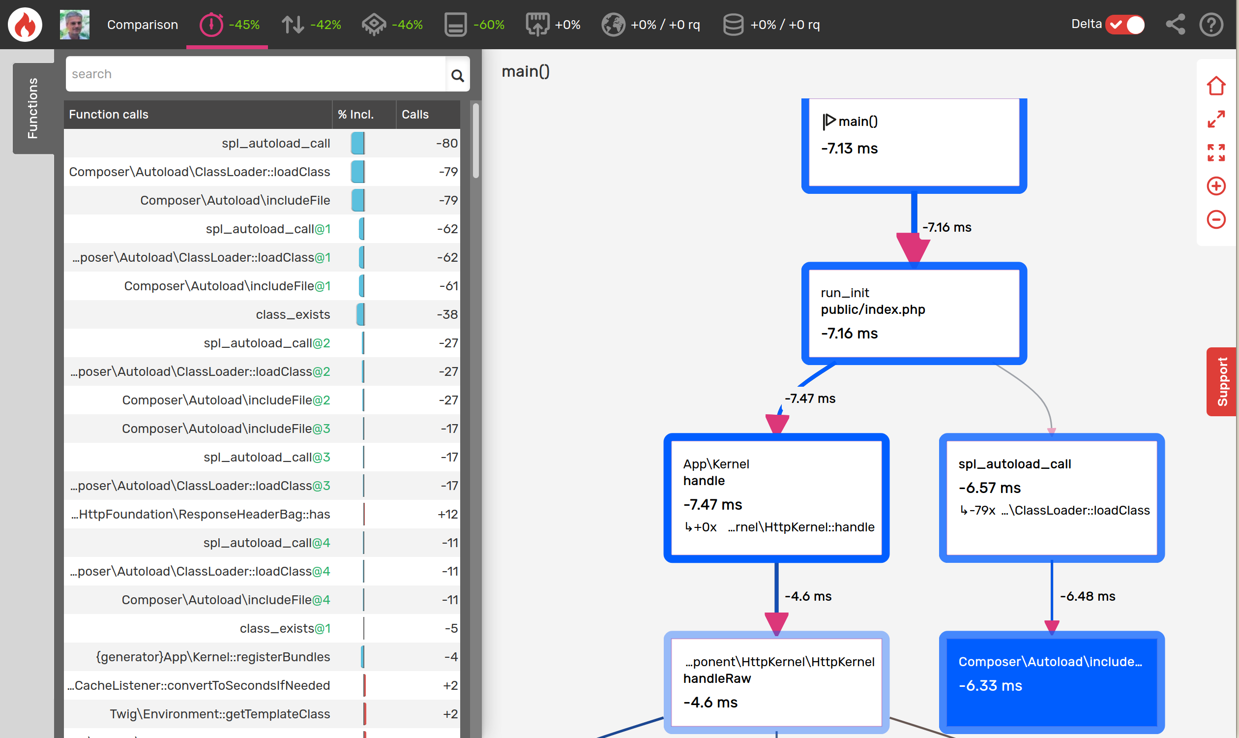
I've done it on all the websites I manage for my Open-Source projects. Here is the boost on the twig.symfony.com homepage:
On more complex websites, with database accesses, the percentage is going to be less dramatic, but still interesting.
On
SymfonyCloud,
the default php.ini template now contains this configuration, so uncomment
the right line depending on your Symfony version and enjoy a nice and free
performance boost!
Great news!
P.S: The link to http://twig.symfony.com is wrong
Nice and simple. I like it.
How can I get such a profiler into my app?
@Josef It's very easy, just create an account on https://blackfire.io, open the docs and follow this guide https://blackfire.io/docs/book/index
Thank you 😊
I waiting for it ^^